Ordering data when loading a hierarchical file
This article explains how to make an order by in a mapping when loading hierarchical files.
The metadata
The hierarchical file we are loading looks like this:

Our goal is to order the data by TIT_CODE when loading the file from the demo database.
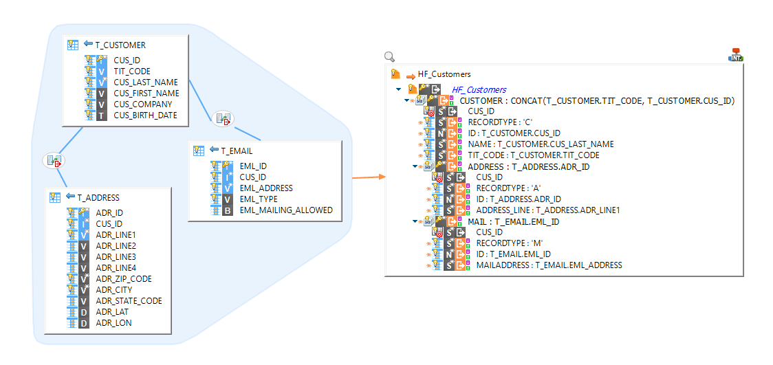
The mapping
The mapping is very similar to what we would usually do when loading a hierarchical file.
The source fields are mapped to the target and all the records are mapped with a repetition key.

Now, to order the customers by TIT_CODE, we are going to modify the expression of the customer record node.
The idea is to concatenate all the columns we would have put in an ORDER BY SQL Query.
We set it here to _CONCAT(T_CUSTOMER.TIT_CODE, T_CUSTOMER.CUS_ID).
_
The data will then be ordered by TIT_CODE and CUS_ID
