Advanced deployment
Semarchy xDI Analytics provides advanced capabilities to manage deployments.
These include restoring previous deployment builds and analyzing deployments for possible issues.
Restore a previous build
When a deployment is performed, Analytics stores a copy of the built deliveries. You can restore previous builds using three operations:
-
Restore a build with the original metadata configuration: This operation restores the build as it was deployed, with the original Metadata Configuration values.
-
Re-build and deploy with the current metadata configuration: This operation re-builds and deploys the package manager version with the current Metadata Configuration values
-
Download previous build deliveries: This operation downloads the built deliveries to manually deploy them to specific runtimes.
Restore a build with the original metadata configuration
To restore a build with the original metadata configuration:
-
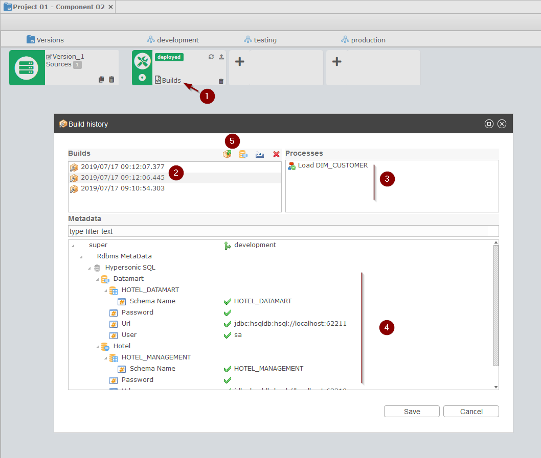
In the Package Manager editor, click the Builds button in the deployment card.
The Build History dialog opens. -
In the Builds list, select the build to restore.
-
In the Processes list, review the differences between the built sources and the current sources from the package manager version. Sources that differ appear with a Warning icon. Other sources appear with an OK icon.
-
Review the Metadata configuration values for all the differences with the current Metadata Configuration values.
-
You can filter the Metadata displayed by selecting one or more sources in the Processes list. Hold the Ctrl or Shift key for multiple selections.
-
Values matching the existing Configuration appear with a green check icon. Different values appear with a warning icon.
-
-
Click the
Deploy button to restore the selected build.

Rebuild and deploy with the current metadata configuration
To re-build and deploy with the current metadata configuration:
-
In the Package Manager editor, click the icon in the lower-left corner of the deployment card to make this deployment the current working deployment for the environment.
-
In the deployment card, click the Deploy button.

Analytics applies the current metadata configuration values to the sources in the package manager version and publishes the deliveries to the environment’s runtimes, and the deployment appears with a Deployed indicator.

Download previous build deliveries
To download previous build deliveries:
-
In the Package Manager editor, click the Builds button in the deployment card.
The Build History dialog opens. -
In the Builds list, select the build containing the deliveries to download.
-
Click the Download button.
The deliveries are downloaded locally and you can install them manually on a runtime.

Analyze deployments
When a package manager version is deployed to an environment Analytics can analyze the deployment and provide the detailed build and deployment status for each source process.
Analyze a deployment
To analyze a deployment:
-
In the Package Manager editor, click the Analyze button in the deployment card.
-
The Analysis Report dialog opens.

In the Analysis Report:
-
The Processes column contains the source process name with an icon indicating if that source process is valid or if warnings were detected.
-
The Build column indicates the build status of this source process.
-
The other columns, named after the runtimes, indicate the corresponding delivery status in each runtime.
| Status | Description | Resolution |
|---|---|---|
Missing Metadata |
The source process imported in this version uses metadata values that have not been configured. This usually occurs when new sources were imported into the version after the initial deployment. |
Set the values for the missing Metadata and re-deploy the version in the environment. |
Build not Found |
The build corresponding to the source process cannot be found. The build may have been manually deleted after the deployment or the sources were imported in the version after the initial deployment. |
Re-deploy the version in the environment. |
Version Mismatch |
The build source process does not match the current source process. This usually occurs when new sources were imported into the version after the initial deployment. |
Re-deploy the version in the environment. |
Metadata Mismatch |
The build metadata values do not match the current metadata values. This usually occurs if the configuration was updated since the previous deployment. |
Re-deploy the version in the environment. |
Valid |
The build is up to date. |
No action is required. |
| Status | Description | Resolution |
|---|---|---|
Delivery not Found |
The delivery was not found in the runtime. This may occur when a runtime was added to the environment after the deployment or if the delivery was manually deleted. |
Re-deploy the version in the environment. |
Runtime not Found |
Analytics could not connect the runtime. |
Check the connectivity to the runtime and restart the analysis. |
Delivery Mismatch |
The delivery currently deployed in the runtime does not match the current package manager version and metadata. |
Re-deploy the version in the environment. |
Deployed |
The deployed delivery is up to date. |
No action is required. |
Analyze multiple deployments
Analytics can analyze multiple deployments and indicate the package Managers that require attention.
-
In the Navigator tree view, select either:
-
The Delivery Projects node.
-
A Delivery Project under that node.
-
A Package Manager node under a delivery project.
-
-
Right-click and select Validate
Analytics analyzes all the deployments under the selected node and displays in the Navigator view icons indicating the level of attention required.