Mappings - the Mapper utility

The mapping editor comes with a utility called Mapper, which helps you define expressions in a window that shows every source listed for a given target. All objects in this window can be accessed and added to an expression with the mouse.

This article gives an overview of how to use the Mapper utility.

Mappings - the Mapper utility procedure screenshot
Figure 1. Overview of the Mapper tool

Open the Mapper utility

When working in a mapping, you can open the Mapper for a datastore in one of two ways:

  • Right-click on a datastore, column or field, and choose Open Mapper from the context menu.

  • Double-click on a column or field.

Using the Mapper utility

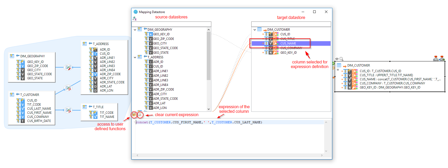
The Mapper helps you define target expressions for a given datastore. It overlays a window on top of the mapping, and looks like this:

Mappings - the Mapper utility procedure screenshot

To define an expression, click on the intended target column, and then define the expression in the text area.

You can double-click on a source column to add it to the expression, or drag and drop the column to the text area. You can also drag and drop columns directly from the source area to the target area, as in a mapping. The following animation illustrates this:

Mappings - the Mapper utility procedure screenshot

To filter the columns display, use the text fields attached to the column areas:

Mappings - the Mapper utility procedure screenshot

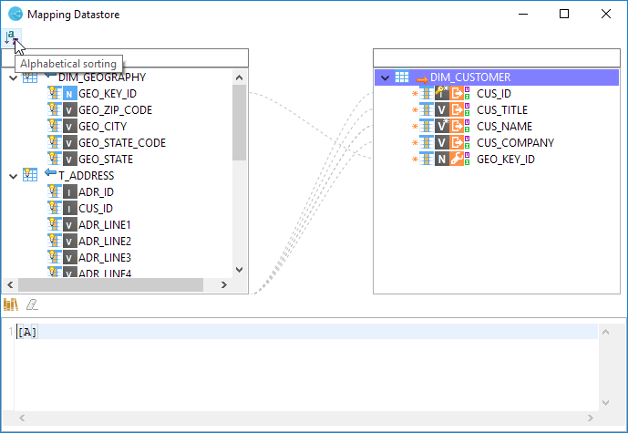
By default, columns are ordered as you defined them in the metadata object. You can also order them alphabetically with the sort button:

Mappings - the Mapper utility procedure screenshot